新版ESYS和瑞金的编程设码刷隐藏基础教学图文教程
我是塘主/2021-02-01/ 分类:编程诊断/阅读:
如果你想给自己的爱车刷隐藏,编程,设码,读取故障码,升级高配添加定速巡航或升级仪表各种模块等等,请仔细阅读此文 ...
此文写给小白,如果你想给自己的爱车刷隐藏,编程,设码,读取故障码,升级高配添加定速巡航或升级仪表各种模块等等,请仔细阅读此文,并从中举一反三即可达到想要的目的。有些钱可以省,如设码编程刷隐藏等,有些钱不能省,例如模块和硬件。
网上很多ESYS和ISTAD的教程,但是基本上都是2010年-16年的教程居多,都太旧了,很多东西都淘汰了不能用了。
教程如下:
VO:全文是Vehicle Orders, 也就是你的汽车配置订单, 每个车的车架号唯一, 所以车的VO也不太一样, 你的配置决定了你车辆编程设码的基础,各个模块在VO的基础上做出相应的设置和调整。
ISTA-D:大名鼎鼎的瑞金Rheingold软件, 宝马检测编程设码都可以(需要配合iCOM编程设码) 。
iCOM:宝马诊断编程刷隐藏读故障码EFG系解码仪。
ESYS:编程设码的软件,非常快捷好用方便。<编程需要搭配破解软件E-Sys Plus或者E-Sys Launcher PRO>
ENET线:可以诊断编程的OBD连接线。
瑞金诊断维修数据库SQLite DBs:瑞金没有这个不能诊断。
宝马编程隐藏数据库PSdZData:重要数据,是瑞金和ESYS的编程通用数据库, 没有这个数据库不能编程,该数据分为完整版和精简版,完整版编程刷隐藏,精简版只能刷隐藏。
注意:数据版本和软件是不通用的, ISTA版本4.23.21那么他的数据4.23.20或4.23.22这样的数据相差一点可以, 4.23.21瑞金4.23.13数据则不可以运行,包括Psdzdata。
说一下ESYS的BUG, 因为这个新版的CAFD细节数据已经删掉了隐藏代码表, 需要搭配软件破解, 所以很多人看网上的教程总是学不会的原因就在这。以前是有数据表的, 而不搭配软件破解你也没有EST文件无法读取和写入。所以就出现了破解软件:
E-Sys Plus:该软件将隐藏代码直接翻译成中文, 支持ESYS中文。
E-Sys Launcher PRO:也是一款破解软件。
软件说明如下:
先介绍瑞金以及版本,比如ISTA-D 4.23.22版本, 数据库是4.23.20, 建议下载绿色版,不要下安装版,安装版需要安装环境, 比较麻烦,你需要先装EDIABAS和其他微软框架软件,软件包TOOLS了里面附带了,绿色版最新的详细教程请点击这里。
数据库里面的SQLiteDBs文件是诊断文件和语言包,OTHER是瑞金的基础框架界面文件,如下图的中文数据库文件:



添加你需要的代码,例如巡航544

▲添加544,注意你的输入法,如果符号语法不对写不进去,会闪红色。然后点那个黄色小箭头写入。

▲然后点保存

网上很多ESYS和ISTAD的教程,但是基本上都是2010年-16年的教程居多,都太旧了,很多东西都淘汰了不能用了。
教程如下:
VO:全文是Vehicle Orders, 也就是你的汽车配置订单, 每个车的车架号唯一, 所以车的VO也不太一样, 你的配置决定了你车辆编程设码的基础,各个模块在VO的基础上做出相应的设置和调整。
ISTA-D:大名鼎鼎的瑞金Rheingold软件, 宝马检测编程设码都可以(需要配合iCOM编程设码) 。
iCOM:宝马诊断编程刷隐藏读故障码EFG系解码仪。
ESYS:编程设码的软件,非常快捷好用方便。<编程需要搭配破解软件E-Sys Plus或者E-Sys Launcher PRO>
ENET线:可以诊断编程的OBD连接线。
瑞金诊断维修数据库SQLite DBs:瑞金没有这个不能诊断。
宝马编程隐藏数据库PSdZData:重要数据,是瑞金和ESYS的编程通用数据库, 没有这个数据库不能编程,该数据分为完整版和精简版,完整版编程刷隐藏,精简版只能刷隐藏。
注意:数据版本和软件是不通用的, ISTA版本4.23.21那么他的数据4.23.20或4.23.22这样的数据相差一点可以, 4.23.21瑞金4.23.13数据则不可以运行,包括Psdzdata。
说一下ESYS的BUG, 因为这个新版的CAFD细节数据已经删掉了隐藏代码表, 需要搭配软件破解, 所以很多人看网上的教程总是学不会的原因就在这。以前是有数据表的, 而不搭配软件破解你也没有EST文件无法读取和写入。所以就出现了破解软件:
E-Sys Plus:该软件将隐藏代码直接翻译成中文, 支持ESYS中文。
E-Sys Launcher PRO:也是一款破解软件。
软件说明如下:
先介绍瑞金以及版本,比如ISTA-D 4.23.22版本, 数据库是4.23.20, 建议下载绿色版,不要下安装版,安装版需要安装环境, 比较麻烦,你需要先装EDIABAS和其他微软框架软件,软件包TOOLS了里面附带了,绿色版最新的详细教程请点击这里。
数据库里面的SQLiteDBs文件是诊断文件和语言包,OTHER是瑞金的基础框架界面文件,如下图的中文数据库文件:

接下来是PSdZ编程数据文件,这个PSdZ文件是ESYS和瑞金通用的, 所以教大家怎么一件两用。
首先解压缩文件到瑞金文价夹,重点:不是直接解压缩到PSdZ文件夹中!而是新建一个data_swi文件夹,再解压缩进去,不然会提示没有编程文件,因为你放错地方了。
首先解压缩文件到瑞金文价夹,重点:不是直接解压缩到PSdZ文件夹中!而是新建一个data_swi文件夹,再解压缩进去,不然会提示没有编程文件,因为你放错地方了。

然后在ESYS里面选择Options-settings-program-data-...,然后指向你的瑞金X盘:RheingoldPSd Zdata_swi文件夹只要到data_swi即可。

▲只要到data_swi即可,这样就可以共享PSd Z数据文件了
瑞金的连接和诊断:
用ENET链接车子OBD接口(驾驶室左下方) , 另一端链接电脑网线接口, 打开瑞金, 点击新, 点击读取车辆数据,点击完整识别。
用ENET链接车子OBD接口(驾驶室左下方) , 另一端链接电脑网线接口, 打开瑞金, 点击新, 点击读取车辆数据,点击完整识别。

等自动识别和读取后你的车子细节;故障码;还有控制单元;控制单元树都可以看到,可以进行每一项的独立操作,清码,调用控制单元等等。

▲控制单元选项卡是灰色因为我没连接车辆,连接后都是黑色可以选择的。


故障代码存储器灰色是因为没有连接车辆
至此瑞金的介绍就结束了,都是中文,很简单自己去研究就是了,可以在控制单元列表里面调用每个控制器的数据,例如轮速传感器,高度传感器,转向角等等。
下面ESYS的说明:
数据都弄好以后(前文的PSdZ数据) 点击左上角的电缆线图标,两个箭头那个,然后选择车型。
下面ESYS的说明:
数据都弄好以后(前文的PSdZ数据) 点击左上角的电缆线图标,两个箭头那个,然后选择车型。


根据宝马汇论坛一篇文章的说明:https://bbs.bmwche.cn/thread-406-1-1.html
F001(F0x,RR4,RR5,RR6)
F010(F06,F1x)
F020(F2x,F3x,F80,F82,F83,F87)
F025(F15,F16,F25,F26,F85,F86)
F056(F39,F4x,F5x,F6x)
S15A(G01,G02,G08,G1x,G3x,RR1x,RR31,F90)
I001(I01,I12,I15)
S15C(G38)
S18A(G05,G07,G14,G15,G20,G29)
括号里面的是你的车辆的底盘代码, 括号前面的是进入esys编程刷隐藏需要选择的。
有4个选项卡,选择哪个,看结尾不带字母的,例如我的F30选这个F020,没有这个表示你数据错了。
F001(F0x,RR4,RR5,RR6)
F010(F06,F1x)
F020(F2x,F3x,F80,F82,F83,F87)
F025(F15,F16,F25,F26,F85,F86)
F056(F39,F4x,F5x,F6x)
S15A(G01,G02,G08,G1x,G3x,RR1x,RR31,F90)
I001(I01,I12,I15)
S15C(G38)
S18A(G05,G07,G14,G15,G20,G29)
括号里面的是你的车辆的底盘代码, 括号前面的是进入esys编程刷隐藏需要选择的。
有4个选项卡,选择哪个,看结尾不带字母的,例如我的F30选这个F020,没有这个表示你数据错了。

ENET连接在下面Interface选项卡选择connection via VIN,然后connect。然后会弹出窗口点OK就行。
再点击read读取VO右键FA点击Activate FA激活。
再点击read读取VO右键FA点击Activate FA激活。

▲激活了FA后面会变绿色
然后在右边的选项里读取本车的ECU,点击Read ECU,至此不要动,全部保存Save!!!很重要,万一搞错了还可以code回来,切记保存。保存文件名字一定要有特征, 自己能记住。
下面教大家如何修改VO,例如添加定速巡航模块等等。
首先在你指向的data_swi文件夹里找到FA文件夹,复制你刚保存的文件一份放到桌面FA文件夹,因为修改VO会覆盖这个文件。
下面教大家如何修改VO,例如添加定速巡航模块等等。
首先在你指向的data_swi文件夹里找到FA文件夹,复制你刚保存的文件一份放到桌面FA文件夹,因为修改VO会覆盖这个文件。

▲如果你的数据文件在原路径Data文件夹, 保存的FA就在Data文件夹不在这。
选择Editors&选项卡, 选择FA-Editor, 然后按那三个点选择刚保存的FA(不是桌面那个) 。

右键FA-Expand展开所有选项卡,最后一个SALA PA文件夹点一下,在下面就能看到VO了,一个逗号加三个数字表示一个VO代码。

添加你需要的代码,例如巡航544

▲添加544,注意你的输入法,如果符号语法不对写不进去,会闪红色。然后点那个黄色小箭头写入。

▲然后点保存
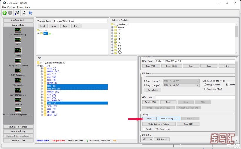
然后到VCM里面计算和保存你的FA。按图操作打开你刚保存的FA。


这样就将新的FA保存了,点击coding会弹出

这是问你要不要CODE,当然,这是必须的,到现在只是做了FA修改, 还没有设码。在CODING选项卡里再激活一遍FA,然后按照添加的VO代码选择你要设码的ECU,Ctrl可以多选, 然后旁边点Code。(当然你也可以右键ECU然后code全车ECU但是很不推荐)

到此结束新添加的VO就被写入模块里面了。而后可以用瑞金看看有无故障码,有的话清除故障码。
一通百通,更新车辆部件都是用这个方法,添加VO,设码。
当然这是简单设码操作, 然后编程的话用宝马汇提供的最新瑞金绿色版可实现编程。
文章来自“我是塘主”的分享,感谢原作者;
文章出处:https://club.autohome.com.cn/bbs/thread/c8763105069bd137/88482266-1.html
一通百通,更新车辆部件都是用这个方法,添加VO,设码。
当然这是简单设码操作, 然后编程的话用宝马汇提供的最新瑞金绿色版可实现编程。
文章来自“我是塘主”的分享,感谢原作者;
文章出处:https://club.autohome.com.cn/bbs/thread/c8763105069bd137/88482266-1.html
网站声明 1、本网站所收集的部分公开资料来源于互联网,转载的目的在于传递更多信息及用于网络分享。
2、本网站所提供的信息,只供参考之用,本网站不保证信息的准确性、有效性、及时性和完整性。
3、如果您发现网站上有侵犯您的知识产权的作品,请与我们取得联系,bmw@bmwche.cn 我们会及时修改或删除。
2、本网站所提供的信息,只供参考之用,本网站不保证信息的准确性、有效性、及时性和完整性。
3、如果您发现网站上有侵犯您的知识产权的作品,请与我们取得联系,bmw@bmwche.cn 我们会及时修改或删除。
TAG:
阅读: 扩展阅读:
推荐文章
Recommend article-

单机版瑞金ISTA-D 4.49.13到4.50.40版本破解安装教程
编程诊断/阅读:9008 -

宝马官方信息:ISTA 4.28.13 版本紧急停用的通知
编程诊断/阅读:368 -

在 Win XP 上安装 BMW INPA EDIABAS 软件的教程
编程诊断/阅读:5851 -

刷隐藏!图文教你如何在NBT主机下增加 sport+ 功能
编程诊断/阅读:5873 -

ISTA-P 3.54 以及 ISTA-D 3.47 安装视频教程
编程诊断/阅读:3910 -

宝马瑞金软件(诊断,编程,维修手册)安装流程图文教程
编程诊断/阅读:10545
热门文章
HOT NEWS


